Prototype your
application

Prototype0 is a set of developer tools aimed to help you create your web applications. Design schemas and visual diagrams of your APIs, databases, or workflows. Perform event storming. Write documentation in Markdown. Then export everything into code: generate boilerplate, tests, SDKs and API clients, documentation web pages, schemas, components, or an entire project!

hero image

Create schemas

Create schemas that will be used in your application.

  • Database schemas
  • DTOs (request / response body)
  • Commands and Events schemas
  • Any other schemas of your choosing

Add validation and examples to each field, write descriptions and documentation.

feature 1
feature image 2

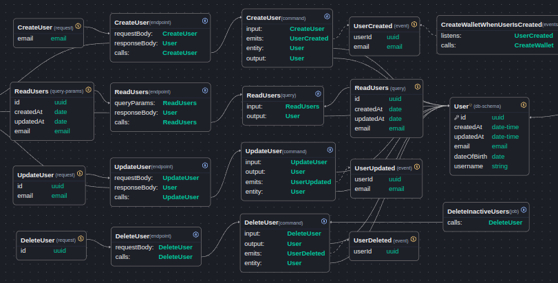
Design diagrams

Create "actions" like endpoints, event handlers, jobs, etc. Combine them with schemas and create diagrams.

  • Create database schemas
  • Visualize Workflows
  • Perform Event Storming
  • Design application features
  • Define API endpoints

Diagrams can help you create visual prototypes of your application or design new features.

Generate code

Export your schemas and diagrams into code. Generate:

  • Boilerplate code
  • Components
  • Documentation
  • Entire projects

Explore community maintained templates to generate projects using many popular tech stacks, languages and frameworks, or create your own templates that match your project needs with our flexible Template Engine.

feature image 3
feature image 4

Write documentation

Write documentation using Markdown markup language.

  • Embed schemas, diagrams, code snippets
  • Browse related documents
  • Export into web pages

Document your endpoints and schemas, features and workflows, describe application architecture. Choose one of community templates (or create your own) and export your documentation into a beautiful web page.

Additional features

Make use of our additional features that are tailored to help you with your API development.

  • Use our API client to make requests to your backend, send events to event bus, commands to RPC function, and so on.
  • Get access to our Schema Store API that stores your schemas in JSONSchema format

A lot of new features will be added in the future, stay updated!

feature image 5

Open community

Contact us on GitHub.

Join our community

Our community is always open to provide support and help you create robust applications.

Start using for free

(currently in closed beta)